Brender Studio is currently discontinued. We hope to maintain it in the near future. Thank you for your understanding.
Discover the powerful features that make Brender Studio the best choice for cloud rendering in Blender.
Access Brender Studio from any device with multiplatform support, including Windows, macOS, and Linux.
Render multiple projects simultaneously with batch rendering support, enabling you to optimize your workflow and save time.
Supports Blender 3.3, 3.6, 4.2 and beyond, ensuring compatibility with the latest features and updates.
Render using Blender's Cycles and Eevee engines, providing flexibility for different rendering needs.
Render using both CPU and GPU resources, allowing you to leverage the power of your hardware for faster renders.
Brender Studio automatically identifies Blender scene settings, expediting the setup process.
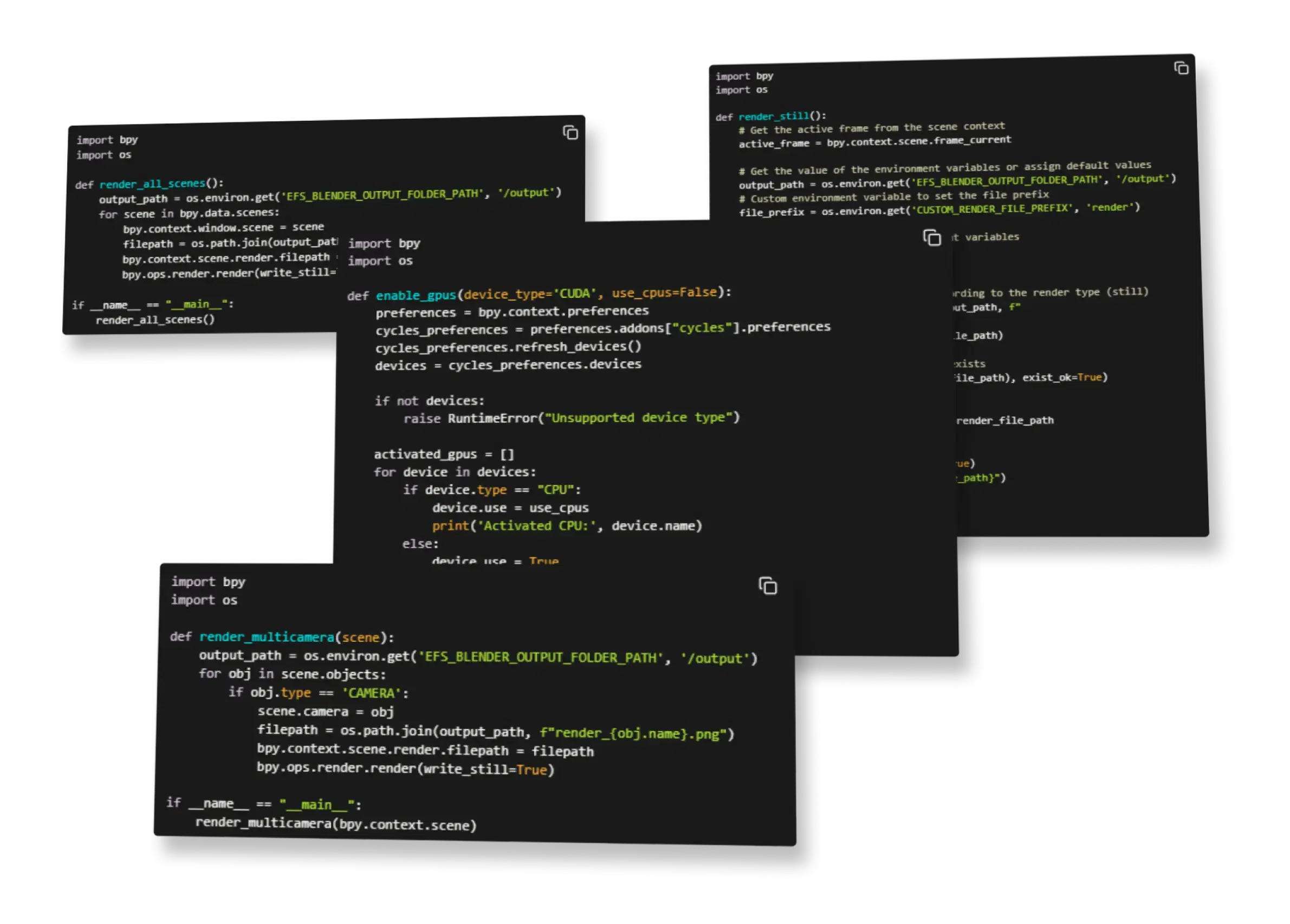
Automate and customize your rendering workflows with support for Python scripting in Blender.
Stay informed with automatic email notifications. Receive alerts about the completion of your renders and errors directly in your inbox.
Optimize your expenses with AWS Cost Explorer integration. Monitor and analyze your costs to ensure you're using resources efficiently and economically.
Fine-tune your Blender project with customizable scene settings. From selecting the active scene and camera to adjusting rendering parameters, you have full control over your project's output.
With advanced configuration options for resolution, output format, and denoising, you can ensure your renders meet the highest standards.

Modify scene settings such as active scene, camera, and view layers to tailor your render project.
Choose from various rendering engines including CYCLES to achieve the desired visual quality.
Adjust the resolution, aspect ratio, and output format to match your project requirements.
Configure advanced denoising settings to enhance the quality of your renders by reducing noise. Options include OpenImageDenoise and OptiX.

Monitor the progress of your render jobs with ease. Our system provides real-time updates, allowing you to stay informed and in control.
Access detailed information about each job, including project specifics, queue type, creation time, and the compute resources being used.
Track the progress of your render jobs in real-time, ensuring you stay updated on their status.
View comprehensive details about each job, including project name, queue type, creation time, and compute type.
Easily manage your jobs with actions such as termination directly from the dashboard.
Optimize your rendering workflow by choosing between EC2 Spot and On-Demand instances. Each type offers unique benefits tailored to different needs and budgets.
* An EC2 instance is a virtual server in Amazon's Elastic Compute Cloud (EC2) for running applications on the AWS infrastructure. EC2 instances are scalable, secure, and resizable, allowing you to customize the server's configuration to meet your specific requirements.
Take advantage of unused EC2 capacity at significantly lower costs. Ideal for flexible and interruption-tolerant tasks.
Pay for compute capacity by the hour or second with no long-term commitments, providing flexibility for varying workloads.
Easily switch between Spot and On-Demand instances based on your workload requirements and cost considerations.

Stay informed with automated email notifications for both successful and failed render operations.
Our integration with AWS Simple Email Service (SES) ensures that you receive timely and detailed notifications to help you manage and troubleshoot your rendering tasks effectively.
3D model by @Nelzonis2Receive detailed email notifications upon successful render completions, including scene details and a thumbnail.
Get instant email alerts when a render fails, including the error reason and CloudWatch log details for troubleshooting.
Automate and customize your rendering workflows with powerful Python scripting capabilities in Blender.
Effortlessly upload single Python scripts or entire folders to streamline and enhance your rendering processes.

Utilize a collection of pre-built Python scripts to automate common Blender tasks and streamline your workflow.
Harness the power of Boto3 to seamlessly interact with AWS services directly from Blender. Full support for S3 and SES services is provided.
Easily upload single Python scripts or entire folders to automate and enhance your rendering processes.
Define custom environment variables to tailor your scripts and workflows precisely to your requirements.

Optimize your expenses with AWS Cost Explorer integration. Monitor and analyze your costs to ensure you're using resources efficiently and economically.
View detailed cost and usage data, breakdowns by service, and interactive charts to help you track spending and find savings.
Easily filter your cost and usage data by specific farms and date ranges to focus on the resources and periods that matter most.
Visualize your costs and usage with interactive line and bar charts.
Access detailed cost and usage data from specific render farms and time periods to identify trends and optimize your spending.
Our platform offers a wide range of features designed to optimize your workflow and boost productivity.
2025 - Brender Studio is not affiliated with Blender Foundation & Amazon Web Services. All trademarks are property of their respective owners.